Acceder
Blog de Trading
Blog de Trading

Blog de Trading

Todo acerca del trading: Desde lo más básico para principiantes, hasta avanzados
62 suscriptores
Money Management en trading: ¿Qué es y cómo funciona?
Todos aquellos que estamos relacionados con los merados financieros, ya sea por nuestros trabajos o porque hacemos trading con nuestras cuentas conocemos lo que es el money management
MetaTrader 5 opiniones: ¿es mejor que MT4?
Descubre una de las mayores comunidades de traders del mundo donde compartir todo tipo de dudas de trading, señales o estrategias. En este artículo encontrarás una review detallada de la plataforma de trading, así como cuáles son los mejores brokers para operar con ella.
Curva de Coppock: ¿Qué es y cómo se interpreta?
Descubre uno de los indicadores a largo plazo más fiables estadísticamente hablando que existen: La Curva de Coppock. De esta forma, aprenderás a usarlo para detectar cambios de tendencia a largo plazo en pinchazos, pero sobre todo en recesiones.
La estrategia Blue Brick System: Qué es y ejemplo práctico
La estrategia Brick System es un sistema tendencial extraordinariamente simple que podemos encontrar dentro del listado de sistemas públicos de Visual Chart 6. tanto no requiere de ninguna herramienta de análisis adicional.
Trading algorítmico vs Trading Manual
La diferencia principal entre el Trading algorítmico y el Trading manual es la realización de un estudio que valide la hipótesis que surge de la idea o estrategia
Análisis del lenguaje de programación Equilla
En el número de hoy, veremos más de cerca a Equilla, el lenguaje de programación desarrollado por Tradesignal para crear indicadores y estrategias de trading.
Modified Exponential Moving Average (MEMA)
No hace falta recordar la cantidad de herramientas de análisis técnico que hay en la actualidad, sin embargo, es curioso cómo de manera asidua terminamos recurriendo a las más simples de todas, que no son otras que las medias móviles.
Sistema Trifecta de Rob Booker
Rob Booker es considerado uno de los mayores instructores de Trading de la actualidad, reside en California y si sistema Trifecta es uno de los más conocidos en todo el mundo.
Diseñando la estrategia V-bottom (2)
n un artículo anterior de Rankia introducíamos el estudio del patrón V-Bottom, así como los pasos a dar para diseñar una estrategia basada en dicho patrón. Aquella estrategia utilizaba una serie de reglas cuyo cumplimiento dependía de los valores parametrizados que el usuario estableciera.
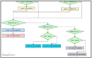
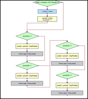
Diseñar un sistema escalonado
Hablamos de sistemas escalonados cuando queremos referirnos a sistemas en los que se mantienen varias posiciones abiertas a la vez, como por ejemplo ocurre cuando se pretende piramidar a favor: una estrategia que use esta técnica va a ir añadiendo contratos, acciones, etc… conforme el precio va avanzando a favor de la tendencia esperada
Principios básicos de los sistemas automáticos: Resumen del webinar
La mañana del 19 de noviembre asistimos al webinar impartido por José Ramón Díaz Serrano titulado "principios básicos de los sistemas automáticos" en el cual nos mostró a los asistentes de una manera didáctica que son los sistemas automáticos, como tenemos que interpretar los resultados y que sistema nos conviene elegir dependiendo de nuestro perfil de inversion, estas variables entre
El parabolic como trailing stop
Durante el curso de programación que realizamos la temporada pasada, para explicar a los participantes del tema los stops dinámicos, usamos como referencia el indicador Parabolic, una herramienta de análisis altamente conocida.
Control de órdenes stop y limitadas
IComo sabemos, el uso de órdenes a mercado tiene el inconveniente de que implica un margen de deslizamiento alto, especialmente durante las fases de movimientos fuertes. De ahí que muchos inversores opten por el uso de órdenes en stop o limitadas, ya que fijar la orden a un precio concreto nos permite reducir el nivel de deslizamiento.
El sistema Trend Trigger Factor
A la hora de elegir las herramientas con las que queremos estudiar el comportamiento del mercado, como muchos usuarios sabrán, distinguimos entre dos grandes grupos: por un lado, aquellos indicadores que confirman la dirección del precio (seguimiento de tendencia) y por otro, aquellos cuyo objetivo es detectar la finalización de un ciclo o agotamiento del mismo (osciladores).
Estudio de la correlación (2)
En el anterior artículo de estrategias hablamos del uso de indicadores de correlación a través de Visual Chart. Estuvimos viendo cómo diseñar un indicador que trabajara con la correlación entre dos productos y la manera de añadir alertas al indicador cuando se detectaran ciertos eventos.
Detectar patrones de velas
Las velas japonesas Los patrones de velas es un método de análisis técnico muy extendido entre los inversores. Estas herramientas, por sí solas, no proporcionan una información determinante, si bien acompañadas por otra clase de elementos de análisis permite detectar eventos relevantes en el comportamiento de los precios. Al estar basadas en patrones del precio, suponen una ventaja frente
¿Por qué los nuevos traders de sistemas automáticos fracasan?
Es cierto que cuando uno se inicia en el mundo de los sistemas automáticos de trading los comienzos son siempre complicados, y que lamentablemente, son muchos más aquellos que fracasan en el intento que los que consiguen encontrar un método con el que seguir adelante.
Rankiano desde hace casi 23 años

Portavoz oficial de la empresa editora de este sitio web Rankia

Rankiano desde hace más de 17 años

30 años de experiencia en estrategias de trading cuantitativo, manejo de dinero y educación financiera, especialmente en los siguientes programas de certificación financiera. ▪ CFTe and CMT (Technical Analysis) ▪ FRM (Financial Risk Management) ▪ CAIA (Alternative Investments) ▪ CFA and EFA (Financial Analysis) https://www.linkedin.com/in/alexeydelaloma/

Rankiano desde hace más de 13 años

Socio en Diversia Trading, Trading e Inversiones https://www.linkedin.com/in/mariosomada/?originalSubdomain=es

Rankiano desde hace alrededor de 13 años

Ingeniero Informático dedicado durante más de diez años al diseño de estrategias e indicadores técnicos sobre distintas plataformas (Visual Chart, ProRealTime, Multicharts...). https://www.linkedin.com/in/ocuevasprogramador/


Se habla sobre:
  • Análisis técnico
  • Bolsa
  • Derivados
  • indicadores técnicos
  • inversión
  • Sistemas automáticos de Trading
  • sistemas de trading
  • Traders
  • Trading
  • Visual Chart