Acceder
En empieza el próximo webinar ¿Cómo operar en bolsa como un profesional?.
Blog de Trading
Blog de Trading

Blog de Trading

Todo acerca del trading: Desde lo más básico para principiantes, hasta avanzados
61 suscriptores
Money Management en trading: ¿Qué es y cómo funciona?
Todos aquellos que estamos relacionados con los merados financieros, ya sea por nuestros trabajos o porque hacemos trading con nuestras cuentas conocemos lo que es el money management
MetaTrader 5 opiniones: ¿es mejor que MT4?
Descubre una de las mayores comunidades de traders del mundo donde compartir todo tipo de dudas de trading, señales o estrategias. En este artículo encontrarás una review detallada de la plataforma de trading, así como cuáles son los mejores brokers para operar con ella.
RSI2: ¿Qué es y como usar esta estrategia de trading?
¿Quieres detectar rebotes antes que el resto del mercado? Aquí te contamos qué es el RSI 2, la versión ultrarrápida del clásico Índice de Fuerza Relativa (RSI). Descubre paso a paso cómo configurarlo y convertirlo en una pieza clave de tu plan de trading.
ICT Trading: ¿Qué es y cómo funciona?
Te presento una de las filosofías de trading que más adepto está ganando durante los últimos años: el Inner Circle Trader o ICT trading. Descubre sus fundamentos, herramientas de las que se sirve, y con qué estrategias empezar a aplicarla.
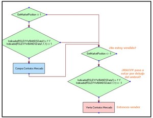
El índice de fuerza relativa de Levy: Qué es y estrategia real
El índice de fuerza relativa de Robert A. Levy es una herramienta de análisis que el autor propone como un buen método para la selección de productos financieros a través de la comparación del valor del índice sobre cada uno de ellos.
Herramienta Explorer de Visual Chart 5 | Qué es y cómo configurarla
El principal objetivo de estos artículos es el del ofrecer herramientas alternativas que refuercen el estudio de indicadores, precisamente, incorporando el análisis del umbral de confianza.  En este artículo veremos la explicación del diseño de un Explorer.
Patrón V-Bottom | Que es, cómo funciona y estrategia real
Cuando elaboramos nuestras estrategias de trading, tanto si están basadas en ideas personales como si están extraídas de terceros, uno de los elementos comunes de todas ellas debería de ser esperar a actuar a favor de la dirección de la tendencia, ya que aunque podemos obtener peores posiciones de entrada, aumentamos las probabilidades de acierto.
Gestión profesional del riesgo y dinero
La consideración más importante que tiene que tener en cuenta un trader para conseguir una inversión sostenible y de éxito es la gestión del riesgo y del dinero.
El índice de fuerza relativa de Levy (III)
Con éste artículo damos por finalizado el estudio del índice de fuerza relativa de Robert A. Levy al que hemos dedicado las más recientes entradas. A través de ellas hemos visto, primero, cómo diseñar un estudio con el que visualizar el indicador aplicándole un umbral de confianza, y segundo, cómo desarrollar un explorer
Modified Exponential Moving Average (MEMA)
No hace falta recordar la cantidad de herramientas de análisis técnico que hay en la actualidad, sin embargo, es curioso cómo de manera asidua terminamos recurriendo a las más simples de todas, que no son otras que las medias móviles.
Detectar patrones de velas
Las velas japonesas Los patrones de velas es un método de análisis técnico muy extendido entre los inversores. Estas herramientas, por sí solas, no proporcionan una información determinante, si bien acompañadas por otra clase de elementos de análisis permite detectar eventos relevantes en el comportamiento de los precios. Al estar basadas en patrones del precio, suponen una ventaja frente
Estudio del sistema TWO RSI
Supongamos que tenemos un pequeño grupo de inversión cuyo interés es el de crear una cartera de valores del mercado continuo, ya que es el que tenemos contratado.El tipo de estrategia que deseamos aplicar va a ser conservadora, operando a largo plazo y olvidándonos por tanto de la operativa intradía.
Automatizando patrones
Durante la fase de investigación de los gráficos, existen innumerables indicadores que nos facilitan la labor de análisis. Todos estos indicadores pueden dividirse en varias categorías entre las que estarían: Indicadores de confirmación de tendencia (MACD), indicadores basados en el volumen de negociación (OBV), indicadores basados en el estudio de ciclos (RSI).
Rankiano desde hace casi 23 años

Portavoz oficial de la empresa editora de este sitio web Rankia

Rankiano desde hace más de 17 años

30 años de experiencia en estrategias de trading cuantitativo, manejo de dinero y educación financiera, especialmente en los siguientes programas de certificación financiera. ▪ CFTe and CMT (Technical Analysis) ▪ FRM (Financial Risk Management) ▪ CAIA (Alternative Investments) ▪ CFA and EFA (Financial Analysis) https://www.linkedin.com/in/alexeydelaloma/

Rankiano desde hace más de 13 años

Socio en Diversia Trading, Trading e Inversiones https://www.linkedin.com/in/mariosomada/?originalSubdomain=es

Rankiano desde hace alrededor de 13 años

Ingeniero Informático dedicado durante más de diez años al diseño de estrategias e indicadores técnicos sobre distintas plataformas (Visual Chart, ProRealTime, Multicharts...). https://www.linkedin.com/in/ocuevasprogramador/


Se habla sobre:
  • Análisis técnico
  • bolsa
  • Derivados
  • inversión
  • Sistemas automáticos de Trading
  • sistemas de trading
  • Stop Loss
  • Traders
  • Trading
  • Visual Chart